Documentation Index
Fetch the complete documentation index at: https://docs.luklak.com/llms.txt
Use this file to discover all available pages before exploring further.
Purpose: This document defines the internal operational logic of the Interior Design
📋 Function. It governs the creation, review, and approval of all client-facing design deliverables.Why This Matters
This📋 Function streamlines the creative process by organizing all design deliverables under a single package, ensuring a consistent and clear approval workflow for each asset type. It provides a centralized hub for all design communication and files, reducing the risk of errors from using outdated versions. Strategically, this creates an auditable record of client feedback and approvals, accelerates the design phase, and ensures a smooth handover of finalized assets to the project execution teams.
The Big Picture
Architecturally, this📋 Function is initiated in parallel with a 🧊 Project. The central object is the 🧊 Design, which acts as the main container for the entire design scope. This package holds four distinct types of sub-objects: 🧊︎ Floor Plan, 🧊︎ Concept, 🧊︎ 3D, and 🧊︎ 2D, each representing a key deliverable. Each of these sub-objects follows its own lifecycle of creation, feedback, and approval, allowing for granular tracking of the entire design effort.
OBJECT TYPES & WORKFLOWS
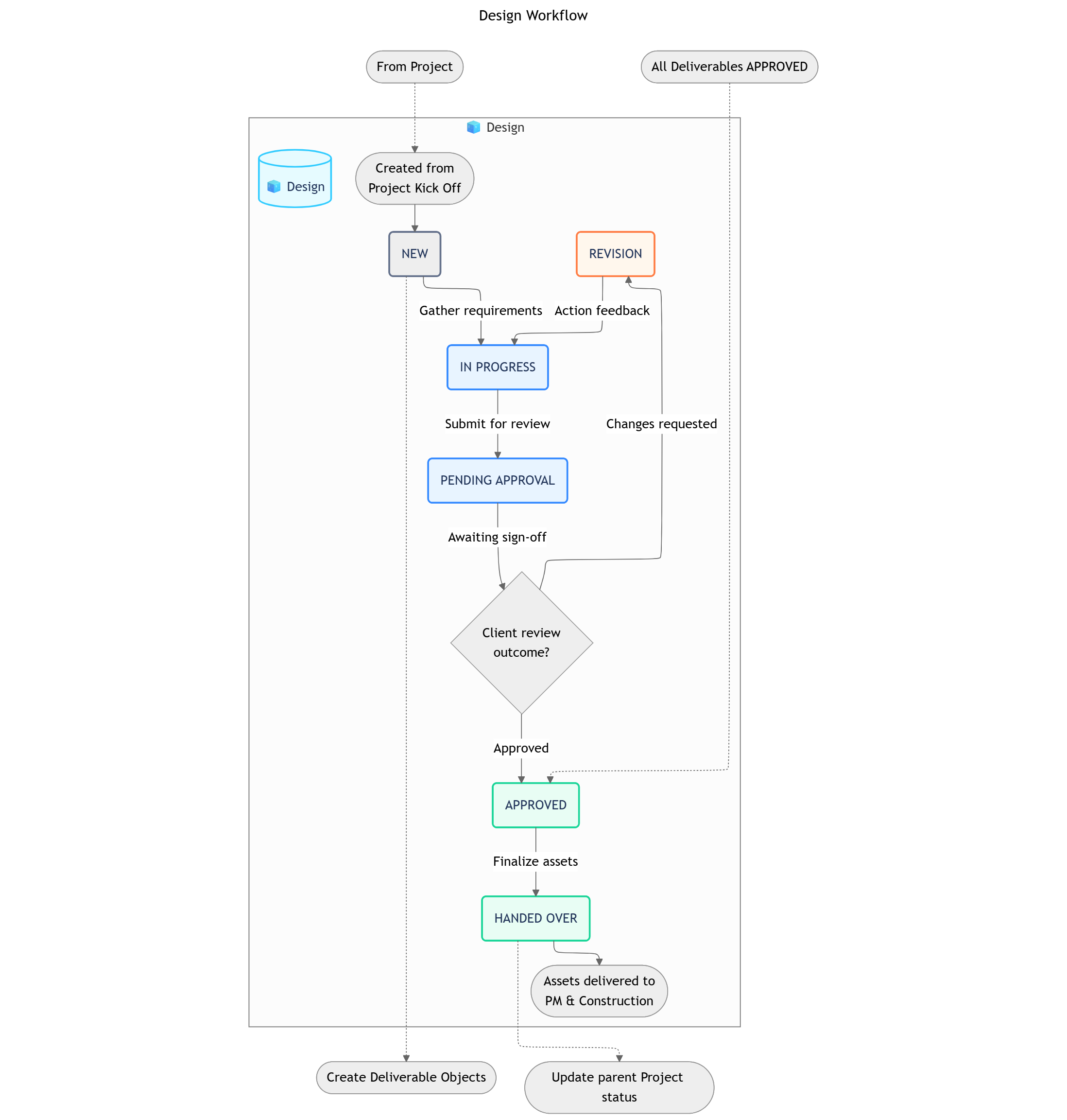
1. 🧊 Design (Standard Object)
- Process Description: The top-level container for a complete design package for a client project. It groups all related deliverables like floor plans, concepts, and 3D/2D drawings.
- Example: “Design - Sarah & Michael Westbrook”.
- Workflow
- Status Details
- Data Fields
Design Package Workflow

2. Design Deliverables (Sub-Objects)
The following four objects (🧊︎ Floor Plan, 🧊︎ Concept, 🧊︎ 3D, 🧊︎ 2D) represent the core deliverables of the design process. They all share a common workflow for creation, feedback, and approval.
OBJECT RELATIONSHIPS
| Relationship | Type | Description |
|---|---|---|
🧊 Design → 🧊︎ Floor Plan | Parent-Child | A design contains one or more floor plan deliverables. |
🧊 Design → 🧊︎ Concept | Parent-Child | A design contains one or more concept deliverables. |
🧊 Design → 🧊︎ 3D | Parent-Child | A design contains one or more 3D render deliverables. |
🧊 Design → 🧊︎ 2D | Parent-Child | A design contains one or more 2D technical drawing deliverables. |
🧊 Design → 🧊 Project | Reference | Each design is linked to one master project. |
WORKVIEWS, DASHBOARDS & FILTERS
- Workviews
- Dashboards
- Filters
| Workview | Description |
|---|---|
| 1. Deliverable Kanban Board | A board view for tracking all Design Deliverables (Floor Plans, 3D, etc.) through the workflow from TO DO to APPROVED. |
| 2. Design Asset Gallery | A visual gallery of all submitted deliverable files, allowing for quick visual review and comparison. |
AUTOMATIONS

- Within Function
- Cross-Function Automations
- Cross-System
These rules operate within the
Design & Build Space to facilitate collaboration between team members.| Sequence | ID | Rule Name | Trigger | Action | Description |
|---|---|---|---|---|---|
| 1 | ID-01 | Notify Designer of Site Limitation | Create: 🧊 Site limitation | Send Message: 🧊 Site limitation Chat | When a Site Worker creates a new 🧊 Site limitation Object, the system automatically notifies the assigned Designer. e.g., Alerting Max about the “Old Brick Wall Not Safe” issue found by Tony |
| 2 | ID-02 | Request Internal Sales Review | Status Change: 🧊︎ Concept to SALES REVIEW | Send Message: 🧊︎ Concept Chat | When a Designer changes a 🧊︎ Concept status, the system automatically notifies the responsible Sales Rep. e.g., Tagging @David for a review after Max completes the concept |
ROLES, PERMISSIONS & NOTIFICATIONS
- Roles
- Permissions
- Notifications
| Role | Description |
|---|---|
| Design Manager | Approves final designs, manages the design team’s workload, and ensures quality standards. |
| Designer | Creates, revises, and submits all design deliverables. |
| Client | Provides timely feedback and gives final approval on deliverables. |
What’s Next?
- Project Management Function: Learn how the
HANDED OVERdesigns are used to create tasks and manage the construction phase. - Contract & Invoice Function: See how design milestones can trigger payment installments from the client.